o2oa使用手册
第1章 功能简介及概述
第6章 平台部署与配置
  • 6.1 安装部署-在windows系统中部署o2oa开发平台
  • 6.2 安装部署-在linux系统中部署o2oa开发平台
  • 6.3 安装部署-通过docker hub快速部署docker镜像
  • 6.4 安装部署-在宝塔/phpstudy中部署o2oa开发平台
  • 6.5 安装部署-o2oa开发平台之http端口规划
  • 6.6 安装部署-平台服务器版本升级操作说明
  • 6.7 安装部署-私有化部署服务器架构推荐
  • 6.8 安装部署-o2oa开发平台集群部署配置及操作说明
  • 6.9 安装部署-在线部署自定义应用的war包和jar包
  • 6.10 服务器配置与管理-​o2oa主要配置文件说明
  • 6.11 服务器配置与管理-服务器端口冲突和端口修改
  • 6.12 服务器配置与管理-如何修改服务器内存占用率?
  • 6.13 服务器配置与管理-如何访问和操作h2内置数据库
  • 6.14 服务器配置与管理-​如何在o2oa中使用mysql数据库?
  • 6.15 服务器配置与管理-如何修改平台支持的数据库驱动包
  • 6.16 服务器配置与管理-o2oa使用opengauss(华为高斯数据库)配置
  • 6.17 服务器配置与管理-o2oa开发平台平台数据库配置信息样例
  • 6.18 服务器配置与管理-配置o2oa服务器连接o2云
  • 6.19 服务器配置与管理-o2oa实现服务器随操作系统自动启动
  • 6.20 服务器配置与管理-文件存储服务器配置
  • 6.21 服务器配置与管理-工作日节假日配置
  • 6.22 服务器配置与管理-为平台增加全文检索功能
  • 6.23 服务器配置与管理-消息提醒配置说明
  • 6.24 服务器配置与管理-自定义消息提醒
  • 6.25 服务器配置与管理-定制消息通知的内容
  • 6.26 服务器配置与管理-消息通知过滤
  • 6.27 服务器配置与管理-为待办创建配置邮件通知
  • 6.28 服务器配置与管理-待办待阅数据的查询操作和管理
  • 6.29 服务器配置与管理-​自动执行平台数据的备份与恢复
  • 6.30 服务器配置与管理-数据导出导入与系统数据备份
  • 6.31 ​服务器配置与管理-定期自动执行数据备份与恢复
  • 6.32 系统安全-o2oa作为认证中心实现基于oauth2单点认证
  • 6.33 系统安全-o2oa基于nginx的ssl跳转、转发配置
  • 6.34 o2oa(翱途)开发平台如何基于nginx上下文分发的方式快速集群部署
  • 6.35 系统安全-访问日志相关配置
  • 6.36 系统架构-平台集群化部署之基于nginx端口分发机制实现集群部署
  • 6.37 系统安全-审计日志相关配置
  • 6.38 系统安全-平台日志文件说明
  • 6.39 系统架构-基于nginx快速集群部署-上下文分发
  • 6.40 系统安全-o2oa日志输出设置log4j2.xml
  • 6.41 系统安全-用户密码初始化规则的设定
  • 6.42 系统安全-启用https(百度云版)
  • 6.43 系统安全-启用https(腾讯云版)
  • 6.44 系统安全-自签名ssl证书验证https功能
  • 6.45 系统安全-登录密码rsa加密
  • 6.46 系统安全-用户登录ip限制
  • 6.47 系统安全-在用户登录过程中启用图形验证码
  • 6.48 系统安全-平台部署之使用非root用户运行服务
  • 6.49 系统安全-o2server启用国密加密设置
  • 6.50 系统安全-日志应用使用说明
  • 6.51 系统安全-用户重置密码操作
  • 6.52 系统安全-超级管理员(xadmin)密码修改
  • 6.53 系统安全-使用web端运行服务器管理命令
  • 6.54 系统安全-o2server无法正常显示验证码解决办法
  • 6.55 o2oa(翱途)开发平台前端安全配置建议(一)
  • 第16章 开发知识及常见问题
  • 16.1 o2oa如何实现文件跨服务器的备份
  • 16.2 o2oa(翱途)服务器故障排查
  • 16.3 开发知识-让后端代理/接口脚本编写也能像前端一样用上debugger
  • 16.4 常见问题-sqlserver中创建新数据库使用哪个中文编码?
  • 16.5 o2oa(翱途)流程引擎中如何修改,定制流程的流转记录
  • 16.6 mysql数据库备份
  • 16.7 domain不正确的时候如何强制设置成正确的
  • 16.8 配置文件中使用密文存储密码
  • 16.9 常见问题-连接mysql出现 public key retrieval is not allowed 的错误
  • 16.10 常见问题-查看表结构
  • 16.11 常见问题-7.2及以上版本开启web代理后请求中没有正确使用web端口问题解决方式
  • 16.12 linux环境libreoffice安装及使用
  • 16.13 在o2oa中使用网络会议(二):openmeetings与o2oa认证配置
  • 16.14 在o2oa中使用网络会议(一):openmeetings-5.1.0亲手安装整理 step-by-step
  • 16.15 藕粉社区问答系列1
  • 16.16 藕粉社区问答系列2
  • 16.17 藕粉社区问答系列3
  • 16.18 快速入门-平台相关资料汇总
  • 16.19 快速入门-服务器总体介绍汇总
  • 16.20 快速入门-流程表单载入基础数据
  • 16.21 快速入门-常用表单脚本样例汇总
  • 16.22 快速入门-自定义表数据分页样例
  • 16.23 云服务器-阿里云ecs服务器的端口启用
  • 16.24 开发知识-react篇:在o2oa平台框架中使用react
  • 16.25 开发知识-react篇:在o2oa门户页面中使用react
  • 16.26 开发知识-vue篇:在vue应用中集成o2oa
  • 16.27 开发知识-vue篇:使用vue-cli开发o2应用
  • 16.28 开发知识-vue篇:在o2门户页面中使用vue
  • 16.29 平台中使用druid数据库连接及监控
  • 16.30 开发知识-在paas平台上部署o2oa开发平台
  • 16.31 开发知识-如何使用tomcat架设webdav服务器
  • 16.32 开发知识-单个端口模式的nginx和系统配置
  • 16.33 开发知识-linux非root用户如何使用80端口启动o2oa
  • 16.34 开发知识-o2oa平台启用eruda进行移动端调试
  • 16.35 开发知识-神通数据库安装
  • 16.36 开发知识-人大金仓数据安装
  • 16.37 开发知识-中标麒麟安装达梦数据库(dm8)
  • 16.38 开发知识-中标麒麟安装人大金仓详细步骤
  • 16.39 开发知识-使用vnc连接中标麒麟v7操作系统
  • 16.40 开发知识-鲲鹏(arm)麒麟操作系统如何替换yum源?
  • 16.41 开发知识-数据优化知识点
  • 16.42 水印安全-附件水印|加密|文档格式转换图片|pdf
  • 16.43 消息队列-配置activemq、kafka消息队列
  • 16.44 常见问题-数据导出或者导入时发生oom异常
  • 16.45 常见问题-如何让用户在首次登录时,必须对初始密码进行修改
  • 16.46 常见问题-如何在模块部署中控制模块的访问权限
  • 16.47 常见问题-如何在平台中开发ftp文件上传文件的服务?
  • 16.48 常见问题-如何使用服务管理调用webservice
  • 16.49 常见问题-如何使用脚本调用外部服务
  • 16.50 常见问题-如何使用脚本控制流程自动流转
  • 16.51 常见问题-如何通过脚本调用系统内服务
  • 16.52 常见问题-接口代码疑惑解答汇总
  • 16.53 常见问题:maven编译o2server错误: java heap space
  • 16.54 常见问题-集群配置后启动报错:nullpointerexception
  • 16.55 常见问题-服务器错误:can not decrypt token
  • 16.56 常见问题-ios移动办公无法收到验证码
  • 16.57 常见问题-服务器和日志时间相差12小时的问题
  • 16.58 常见问题-为什么127.0.0.1可以访问但其他ip无法访问
  • 16.59 藕粉社区问答系列4
  • 16.60 开发知识-react篇:在react应用中集成o2oa

  • 服务器配置与管理-金太阳下载

    时间:2023-03-08   

    如果业务需求需要对消息进行条件过滤,譬如:不给名为"张三"的用户发送邮件通知。那么,我们可以通过过滤脚本来实现此业务需求。本篇主要阐述在o2金太阳下载中配置使用过滤器对消息的发送动作进行过滤。

    一、先决条件:

    1、o2server服务器正常运行,系统安装部署请参考文档

    2、以拥有管理员权限的用户账号登录金太阳下载(翱途)开发平台,如:xadmin

    3、了解系统消息配置过程,请参考

    4、金太阳下载 version:v7.2.0

    二、消息过滤配置方法

    1、进入系统设置

    点击系统界面左上主菜单->系统设置,打开系统设置界面,如下图所示:

    image (5).png

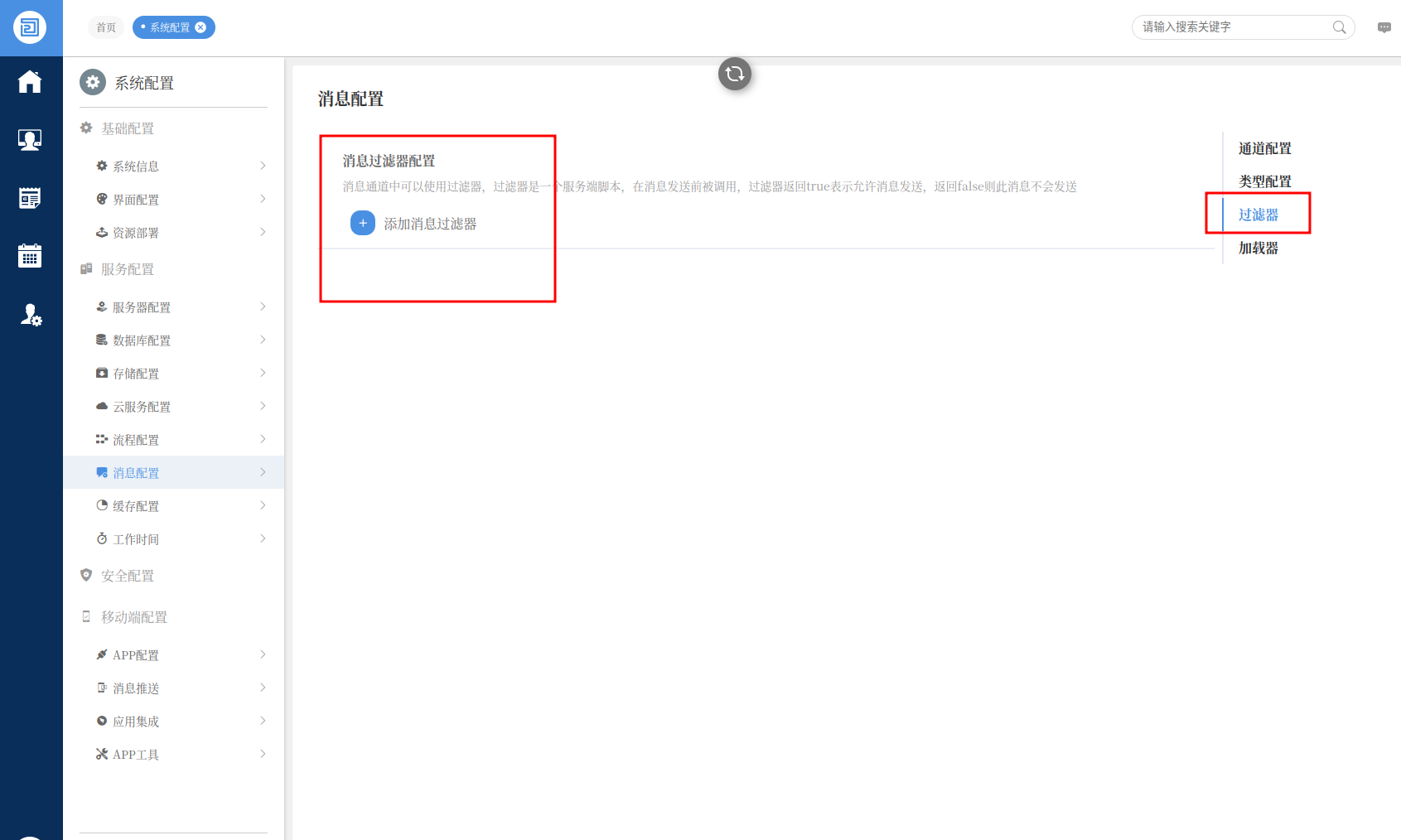
    2、添加消息过滤器

    在消息配置界面中的右侧点击过滤器,如下图所示:

    task_filter_create.png

    点击添加消息过滤器,在弹出的添加消息过滤器对话框中输入新的过滤器名称 filter_person,如下图所示:

    task_filter_name.png 

    1680833076613318.png


    示例一,过滤脚本为如下脚本内容,表示不给张三发送消息:

    return message.getperson() != '张三@zhangsan@p';

    示例二,过滤脚本为如下脚本内容,表示拟稿环节不发消息:

    if(message.body.first && message.body.workcreatetype){
        if ("surface" !== message.body.workcreatetype){
            return false;
        }
    }
    return true;

    返回值 true 表示需要进行处理,false 不进行处理。

    logo_all@1.5x.png


    以上是对如何在金太阳下载平台中过滤消息通知的详细说明,希望对您有帮助。


    网站地图