移动端语音助手-金太阳下载

移动端语音助手
移动端语音助手
v1.0 v9.0.3 free
分类:插件
¥0,00
简介
移动端语音助手
提示如果您有什么疑问或想法,请来我们的藕粉社区交流吧!
藕粉社区
¥0.0
提示tips
如果您有什么疑问或想法,请来我们的藕粉社区交流吧!
安装及使用

移动端语音助手

 

 

应用图片
应用截图应用截图应用截图应用截图应用截图

一、应用部署先决条件

1、o2oa已经部署完成,并正常运行。(o2oa开发平台部署文档请参考:)

2、o2oa服务器已经连接o2云或者下载应用安装文件。

o2oa服务器连接o2云请参考:《配置o2oa服务器连接o2云》 

3、  需要服务器安装或者升级到o2oa开发平台 v7.1及以上版本。

 

二、如何安装应用

1、以管理员(xadmin)身份登录o2oa开发平台,并且打开应用市场,如下图所示:

2、在应用市场中,点击“移动端语音助手”安装

 

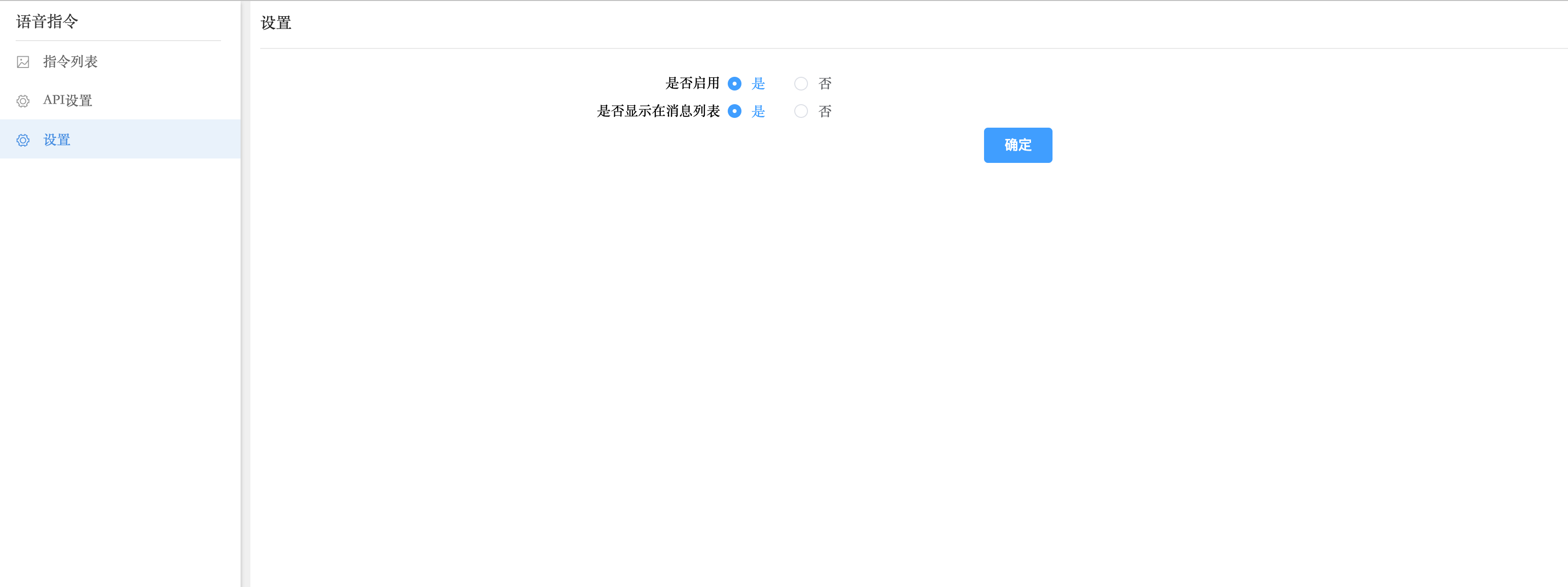
3、安装后,在应用菜单中,打开语音助手配置界面,可以增加或者删除指令。

需要在设置界面中保存一下配置

配置下百度语音api,默认的只可以用来测试用

 

联系金太阳下载
400-888-0545
商务咨询
立即体验
关注金太阳下载
网站地图